3.0运维问题处理手册(Ver.20240905)
加管3.0常见问题(最新)
3. 如何在管理门户内修改客户名称或手机号。
2. APP内绑定加油卡时提示:账户中心同步绑卡数据失败,当前卡号已被他人绑定。
1. 如何修改中油好客e站登录手机号。
5. 订单中心与支付中心对账差异未平
4. 前台RPOS登录二维码不显示或一直加载转圈无法登陆
3. 用户在支付过程中退出,设备宕机、或存在混合支付的情况/室外APP未支付成功,到室内支付时提示重复交易
2. 如何补录交易
1. 顾客前台登录会员支付,支付成功,点还在(灰点或者红点)
最常见问题(来源:系统运维培训PPT)
变更手机号
绑卡问题
升级以后交易问题
驾驶证办理的卡片
车队端APP:已经升级为3.0的加油站且加油机已经完成升级,且只支持使用中油车队端预约加油
RPOS 开票提示:发票开具校验异常:商品缺少税收分类编码,暂无法开票,请补充商品配置信息:
发票抬头换开:
升级前显示已开票,但已开发票中查不到该发票:
APP 升级以后无法开充值发票
问题描述:微信小程序使用app-微信支付报错:支付遇到未知异常,请稍后再试
问题描述:手机号注销,如何更换App登录手机号
问题描述:3.0系统如何修改支付密码
APP如何换开发票(因选择抬头错误客户需要重新开具发票)
APP 支付时提示 P_B07_701000:状态未就绪、P_B23_405008:LUK 已过期
微信充值报错“B B06 000032:微信预下单失败
APP开票报错:提示发票开具服务(蓝票)异常:订单预处理失败错误码:B_B20_400000
问题描述:客户使用APP预约加油授权码支付时无法定位到站点
App支付报错‘[BB05_000017]请求的站级不在线:1- A1201-C010-S014’
客户App/小程序支付时提示B_B23_408005:安全码数据已过期
8、问题描述:用户不使用或者想注销昆仑e享卡
7、问题描述:3.0管理门户中经纬度维护
6、问题描述:用户进入在首页e享加油一栏不显示所在当前站点(图中红色标注区域)
5、问题描述:用户到站支付时好客 App/小程序站点地图油站定位超过500米。
4、 前台RPOS刷卡失败,提示:EPS 返回支付结果为失败。
3、站内做完实盘操作后库存不变
2、前台看不到非油商品
1、后台盘点时提示不允许同时启动两张盘点单
1、关于后台收油的操作。
2、前台提枪加油机显示红色无法授权
1、前台加油机不显示,右下角全部显示红色。
5. 非油移库单,3.0系统往2.0系统移库,没有出库单
4、 便利店非油调拨单,分公司做完调拨后,站内的调拨单状态是:“”草稿“ 单号 EDFH20230926000005
3、 非油站间调拨单操作流程
2、后台收货单中与实际纸质收货单种类不一致,多出商品。
1、站级系统找不到收货单:在“非油-门店收货管理-门店收发货管理-门店收货单”中找不到收货单。
5、无法日结:油罐超出损溢限额。
4、审核班次帐,提示请先对以往班次进行审核
3、做日结时提示班结对账有差异,订单中心和支付中心对账差异未平
2、后台日结审核油品帐时需要填写手工试验温度和手工视密度:
1. 无法日结:销售与油枪出量差异不平
1、前台POS程序无法登录,一直转圈,无法刷新二维码。
10、前台无法销售非油商品,提示商品库存锁定,需要解锁。
9、前后台非油库存不一致。
8、站内回罐交易点成现金,询问能否撤销
7、离线模式:前台RPOS提示“自动检测当前已离线是否切换pos离线模式?”
6、前台加油机不显示,右下角通讯块显示红色。
5、非油商品支付过程中需要取消订单
4、顾客支付完成,交易的点还在,但是订单同步提示找不到需要同步的订单
3、前台交易点变灰点。
2、加油后前台没产生点,站内不能确认具体金额
1、前台交易顾客支付完成,交易的点还在
三线知识转移
会员
9.6 【HY006】支付宝员工推荐注册/开卡无效
9.5 【HY005】会员姓名有生僻字无法开通e享卡
9.4 【HY004】会员到站升级3.0失败
9.3 【HY003】员工推荐注册/开卡统计不对
9.2 【HY002】退伍军人优待证专属优惠问题
十二、运营
13.19 【YY019】无单收油时提示配送单号已经存在的问题
13.18 【YY018】用户做完单子之后,发现商品维护不对,删除商品
13.17 【YY017】用户打印缴存行信息为空
13.16 【YY016】液位仪上传读数不准确问题
13.15 【YY015】网点上线时,需要注意上线时间确认。
13.14 【YY014】网点服务内容问题
13.13 【YY013】班结表枪出与销售不平-排查是否补录导致
13.12 【YY012】 初始化营业日开始时间与网点上线时间早晚问题
12.11 【YY011】 首个班次,别换号
12.10 【YY010】 首个班次期初泵码错误
12.9 【YY009】 APP经纬度维护错误定位不到油站
12.8 【YY008】 关于未提交换号成功的换号库存单无法提交的问题
12.7 【YY007】 用户录入油品接卸读数错误,但库存单已经提交,无法修改数据的问题
12.6 【YY006】 审批模板的使用配置 发起审批时,找不到审批模板。提示:“组织机构和模板关联不存在!”
12.5 【YY005】 封包缴存操作错误带来的问题
12.4 【YY004】 3.0上传数据提示接口处理失败:支付数量或支付金额为负数
12.3 【YY003】 零售损溢超标,VT差异较小,V20差异较大
12.2 【YY002】 油品帐审核-请检查液位仪连接。如液位仪断线,可在【液位仪读数录入】功能中手工维护问题
12.1 【YY001】 油品帐审核-油罐读数人工试验温度、人工试验密度需要手工输入
十一、风控
11.1 【FK001】关于近期部分客户因充值行为异常进入黑名单后再次充值被阻断问题的说明
十、非油
11.13 【FY013】商品扫码rpos显示是正常的 进行支付的时候就显示不可销售
11.12 【FY012】年度计划制定-地区/菜单,点计划业务分解先提示实际增量毛利预算不小于增量毛利建议,数字无法修改
11.10 【FY010】异常流水订单 提示:商品(XXX)冲减存货库存失败,存在与联营协议不同经营方式的库存
11.9 【FY009】督导计划下发时,系统提示“系统错误,请联系管理员”
11.8 【FY008】仓储管理 /库存查询/库存锁定未解锁
11.7 【FY007】门店退货 /地市退货单据作废库存未解锁
11.4 【FY004】提示,价格为空,应收金额不能为空等
11.3 【FY003】系统提示,找不到地区公司虚拟转账仓
11.2 【FY002】系统提示找不到协议(采购协议,配送协议,集采采购协议,集采配送协议)排查步骤
10.1 【FY001】非油数据下发后,RPOS提示该组织存在未完成的下发任务,请勿重复点击,但是扫商品都能识别。部分非油商品前台无法扫码,提示:抱歉,没有找到商品
九、营销
9.5 [YX005] 券模板详情查询。
9.4 [YX004] 营销运维工具
9.3 【YX003】负毛利问题
9.2 活动同步
9.1 活动没命中或者优惠不对
六、站级
7.14 【ZJYJ014】站内加油机频繁打叉,重启站级服务无法恢复。
7.13 【ZJYJ013】机器人下单提示加油机授权失败。
7.12 【ZJYJ012】富仁(毫升)油机油枪价格跳变。
7.11 【ZJYJ011】托肯恒山油机一个节点多把枪,其中有的枪可以统计联量绩效,有的枪不可以。
7.10 【ZJYJ010】正星油机提枪密码键盘显示“油枪被禁用”。
7.9 【ZJYJ009】正星油机RPOS显示打叉,经过重启站级服务和重启油机,都无法恢复正常
7.8 【ZJYJ008】站内个别油枪提枪不授权,无法加油
7.7 【ZJYJ007】三盈油机RPOS显示打叉,经过重启站级服务和重启油机,都无法恢复正常
7.6 【ZJYJ006】站内个别油枪定量加油经常加不到定量就自动停止;站内个别油枪加油过程中经常自动停止
7.5 【ZJYJ005】油枪在当天没有执行变价单的情况下,多笔订单的单价不一样
7.4 【ZJYJ004】室外插卡加油,油机打印小票乱码
7.3 【ZJYJ003】室外插卡加油,EPS实际扣款金额小于中台订单详情中应收金额
7.2 【ZJYJ002】加油机个别油枪提枪无法加油,提示正在等待授权
7.1 【ZJYJ001】站内频繁的出现提枪不出油,提示正在申请授权的情况;油机频繁掉线;RPOS显示油枪频繁打叉
6.24 【ZJ024】重新配置员工简码
6.23 【ZJ023】RPOS补录金额或升数不对
6.22 【ZJ022】RPOS下单后请求营销中心网络问题,导致了超付,或者营销不平
6.21 【ZJ021】插卡加油记录的流水金额不对,导致离线订单上传多扣了一次折扣
6.18 【ZJ018】 RPOS【离线支付宝支付】
【ZJ017】站级补录问题
【ZJ016】订单和支付,营业日或班次号不一致
6.15 【ZJ015】订单无营销信息,使用上一笔订单营销信息
6.14 【ZJ014】站级离线订单上传多扣一次折扣
6.12 【ZJ012】日结油品帐不平,发现断点是插卡交易,然后补录差异时,提示前台补录提示EPS流水号已被补录,不允许再次补录
6.11 【ZJ011】eft扫码和刷卡支付未消点
6.10 【ZJ010】rpos前台支付小数点位数错误,造成支付小数点后位数错误,订单中心累计总金额关单失败。
6.9 【ZJ009】正星加油机问题,重复上传交易,而且两笔交易的SFB交易号是不一样的,导致站级错误的记录了两笔交易。
6.8 【ZJ008】各油机员工简码配置方式
6.7 【ZJ007】因为加油站抬枪了没加油又挂起导致的空交易,每加一笔都有异常提示的信息,提示:加油机异常交易提醒
6.6 【ZJ006】加油站收油提示:站级管理服务异常,操作失败,请稍候重试,或者切换为手工卸油
6.5 【ZJ005】主支付带券失败,rpos无感知,后续继续支付多核销券或者超付
6.4 【ZJ004】偶尔发生插卡灰锁上传中或者灰锁失败的问题
6.3 【ZJ003】同一个原始交易号对应了多个订单,出现异常订单
6.2 【ZJ002】加油站站级系统网络时间跳变,导致加油机程序异常。
6.1 【ZJ001】站内收油,提示油品编码错误
七.账户、卡系统
14.10 【ZH010】客户资金归集,加油卡钱已扣,昆仑e享卡未进账。
14.9 【ZH009】加油卡移动支付未消点,客户重复支付或换其他支付方式完成交易
14.7 【ZH007】卡系统加油卡交易金额与加油站实际交易金额有差
14.3 【ZH003】客户升级3.0后,绑定实体卡,提示绑卡数量超限。
3.0会员在升级后站点使用加油卡账户线上移动支付时,系统未返回支付成功结果,手机端显示支付失败
14.2 【ZH002】客户升级3.0后,e享卡状态冻结。
8.5 【CS005】机构迁移后车队APP扫码支付交易挂靠旧机构
30. 客户升级3.0失败,账户冻结
29. 卡系统加油卡交易金额与加油站实际交易金额有差
28. 客户升级3.0会员后,升级前的充值未到账
27. 机构迁移后,卡系统查不到该机构发生的3.0交易
五.销售
5.17 【XS018】非油直销单的业务咨询
5.16 【XS017】客户预约加油没有消数,变成了灰点
5.15 【XS016】前端多次请求撤销补录,导致订单数据异常;疑似打开了多个窗口并停留在该笔订单撤销页面 (不会再出现)
【XS015】支付输完密码还能撤销,撤销接口没有 在发起支付一定时间范围内不允许撤销 的逻辑,导致APP重复下单
5.13 【XS014】手持POS支付成功,点未消
5.12 【XS013】站内人员离线补录流水填错(不会再出现)
5.11 【XS012】订单没有执行完订单运维工具的关单流程,导致订单未关单/或分摊错误
5.10 【XS011】加油站误操作,需发起撤销操作的异常业务场景及处理要求
5.9 【XS010】室外实体加油卡不享受加油站促销优惠
5.8 【XS009】员工点到了其他支付,rpos上的点直接销了,需要处理订单,做现金补录
【销售相关异常订单相关问题排查方法】
5.7 【XS008】 室内顾客用E享卡支付的时候发现钱不够,就先支付了xx元,充值以后没有继续支付,公司就把订单删除了,顾客又重新支付了一笔,需要把之前已经付了的钱进行退款【问题咨询次数:1,最近一次咨询日期:20240216】
5.6 【XS007】高德渠道已知问题,支付宝+优惠券支付,支付宝未支付,优惠券已核销,需要将优惠券撤销掉 【问题咨询次数:4,最近一次咨询日期:20240307】
5.5 【XS006】如何查看订单的明细信息,查到订单属于是哪个渠道,订单总金额等信息 【问题咨询次数:1,最近一次咨询日期:20240308】
5.4 【XS004】后支付加油,同一笔订单支付时间接近的重复支付
5.3 【XS003】室内RPOS扫码加油,新会员到老站,同一笔订单支付时间接近的重复支付
【销售相关异常订单相关问题排查方法】
24. 加油机出油和销售量对不上,加油卡为同一笔交易,销售和支付多了一笔,需要删除的情况
23. 在线下加油站中进行站级rpos销售的过程中,用户对某笔订单支付完成后,rpos机未消点(依旧还是灰点),然后rpos上生成了异常订单的情况
四.对账
【对账出现差异相关问题排查方法】
22. 常见问题
4.7 【DZ007】补录交易后产生对账差异
4.6 【DZ006】便利店班结对账无数据
22.5 关于“班结对账”审核中的“强制审核”
22.4 关于“手工更新对账”按钮,与对账差异处理的说明
22.3 财务审核退款的依据
22.2 班结对账与差异处理的重要性和责任
22.1 日结管理---班结对账页面没有数据?
21. 运维角色
20. 地市财务角色
19. 站长/前庭主管角色
18. 收银员角色
三.支付
3.4 【ZF004】优惠显示是否正常
17. 如何查询站点是否配置支付方式及如何配置支付方式
16. 如何查询站点是否配置商户号及如何配置商户号
14. 如何查询3.0支付交易流水
二.APP/微信或支付宝小程序/电子券系统
2.13 【APP013】3.0客户部分支付,点没消,怎么继续处理
2.12 【APP012】3.0客户定位不到油站
2.11 【APP011】2.0顾客到3.0加油站无法触发升级
2.10 【APP010】客户升级为3.0会员后,查询不到第三方商户派发的异业合作电子券
10. 客户手机号已注销、手机丢失,换设备登录APP时需要用短信验证码校验身份,由于此类客户无法接收短信验证码,故无法正常登录
9. APP付款时提示 “P_B07_701011:状态:注册中 PAY ERROR 001"
8. APP用昆仑e享卡加油,提示 错误码:P_B07_701012
7. 网络异常, 好客e站APP前端获取不到客户手机定位
6. APP注册昆仑e享卡失败,扫描人脸后APP闪退
5. APP会员二维码一直提示过期
4. APP内查询不到待结订单,提示“当前油枪下暂无订单”
3. app消费完成并开票后,进入我的-发票 选择已开具的发票,点击预览后选择右上角三个点,手机启动蓝牙服务无法分享发票,也无法切换其它方式分享
2. 顾客升级3.0会员后,APP无法查看2.0电子卡充值记录、消费记录
一. 发票
1.7 【FP007】发票开具后,进入订单详情页面(显示灰色),一直显示开票中
1.6 【FP006】rpos登陆时,选择“收款人、复核人大于16位字符(8个汉字)”,开票时,提示“开票失败,失败原因:1、收款人长度有误,最大为16位[布艾先姑.热木提拉]”
1.5 【FP005】rpos开票时,提示”开票失败,无效的终端或不存可用的终端“
1.4 【FP004】明细行商品税收分类编码未配置或者配置错误
1.3 【FP003】订单支付使用现金券支付后,发票开具时,提示“订单剩余可开票金额为0”
1.2 【FP002】客户开票后,第二次开票时客户还得重新录入抬头
1. App、微信小程序、支付宝小程序提交开票申请后,订单状态为已提交,用户未收到发票短信消息,开票失败。
十二、站级/管理门户配置
232. 前台无法登录,显示二维码的地方提示非法的访问地址。
202. 站级管理服务器数据库无法登录,弹窗提示:Access denied for user 'root'@localhost'(using password:NO)
205. 站内扫会员码支付一直转圈,之后提示‘用户支付失败’ ,或显示“您距离网点超过500米,请到网点后使用付款码”
204. 支付宝小程序充值的,但是没有到账,退款未到账问题查询。
203. 站里上线3.0第一天做班结日结的时候,日结把人工温度和人工密度填写错误。无法在门户网站上更改,只能收油的时候才能更改正确。
201. 价签打印报错
200. 门户管理中非油商品价签打印预览及打印都不显示商品条码
199. 管理门户操作反应缓慢(包含日结、封包、收货等操作)
198. 管理门户提示您的连接不是私密连接
197. 目前每把枪最多可以挂 10 笔交易,需要改成每把枪最多可以挂 20 笔交易
196. 站级管理服务不可用
195. 站级服务重启的快捷方法
194.前台不显示所有油枪,显示油枪的界面空白
十一、加油机
193. 毫升加油机无法插卡自助加油,提示:EPS注册中(赵伟)
192. 升级最新版3.0系统后,长吉加油机加油不生成交易,无法正常结算
191. 升级3.0系统后,加油机已确认升级3.0协议,客户在手机上使用预约加油,在加油机上输入预约码提示:预约码上传中请稍等,最后提示超时
190. 加油机插卡提示:EPS通讯超时注册失败
189. 无法在加油机上插卡加油,加油机上提示"检测PASM卡...失败!"
188. 前台提枪加油机显示红色无法授权
187. 加油机提枪提示:油机有脱机交易。泵码无法回0,无法加油。(加油机品牌:正星,3.0协议)
186. 无法加油,加油机上提示正在等待授权
185. 加油机频繁提示:与FUEL断开连接,断电重启后又能正常加油
184. 加油机输入加油预约码后,只显示操作中,提枪加油机没有反应
十、HOS相关
大单日结监控无法处理
213. 在加油站上线实施期间,前台初始化时 非油价格(价格策略)数据同步、非油主数据同步、非油经营数据同步报错。
183. 油品支付日报提示“数量或金额为负数”无法处理
182. 加油站的非油订单无法下发到站,显示商品未找到
181. HOS系统中产生了大量重复的收油凭证,导致库存数量严重不符。
180. 油枪油品号配置错误导致日结失败
179. 站点已升级3.0,但在HOS系统ERP监控中提示对账失败
178. 上传的油品销售日报没有数据
177. 油品及天然气支付日报上传后在HOS系统中查不到
176. 加油站9月16日站级销售日报0#柴油收油33吨,可是HOS系统显示为0
九、班结日结
195. 站里班结后无法触发EPS营业日
174. 班结对账无法审核 右上角显示:班结对账无法审核 提示:EPS流水上传失败。
173. 无法日结:销售与油枪出量差异未平,枪差异10000000.000
172. 加油站日结时间点错误,导致提前生成营业日
171. 客户因日结已审核无法做班次补录的解决方案
170. 站级后台价签打印打击打印后会提示服务忙,或者打印设计预览窗体已经运行
169. 报表打印:油品销售日报及非油销售日报无法打印。(打印机品牌惠普1800,打印机驱动已经安装)
168. 日结正常,但柜面现金差异
167. 日报问题:天然气销售日报和支付日报升数不一致
166. 无法日结,提示日结审核失败,1班次,没有损溢记录,请稍后重试
165. 无法日结:站级管理门户,油品账和班次账点开详情,没有反应。
164. 无法日结:班次帐无法审核,提示先审核以往班次的班次账、油品(气/氢)账
163. 无法日结:枪出量与销售量提示差异,但实际没有异常
162. 营业日错误
161. 无法日结,日结审核提示3号罐超出损溢限额。
160. 无法日结:销售与油枪出量差异不平
159. 班结问题:提示存在未处理完毕的库存单据(如图)
八、现金管理
193. 修改收款银行账户信息的方法
158. 非油品收货单收货操作,提示“记账失败”,系统提示“商品不在经营范围内”
157. 站里反馈收银员账未调平导致封包封多了500.07元
156. 审核完封包之后,缴存里面找不到审核的该笔封包
155. 投币限额如何设置
154. 如何补缴
七、非油库存
187. 地区公司误操作驳回配送差异申请单(针对在3.0做订单的地区)
153. 异常流水查询功能介绍
152. 前后台商品价格不一致,RPOS初始化无法解决问题
151. 天津公司门店收货简单步骤
150. 站里便利店商品无法销售,显示库存锁定
149. 单据状态为“已出库”状态的站间调拨单,发现单据错误,入库站不再入库,如何作废解锁库存
148. 前台销售润滑油商品456627,在后台存货库存查询,没有减库存,库存台账有出库记录
加油站非油商品库存对不上,公司和站级实物库存不一致
146. 站里的退货单或者收货单删除如何操作
145. 加油站员做退货单,误操作为“人工结案”,提供单号:HFTZD20231026000018
144. 切换3.0后,商品库存多了一倍
143. 非油商品调拨单,其中一个站点未升级3.0或未设置3.0升级状态或者是虚拟站(发货站或收货站),调拨单无法收到
142. 非油站间调拨单操作流程
141. 非油品业务管理,“非油菜单->门店管理->门店收发管理-门店收货单”,收货单记账失败,系统提示“商品不在经营范围内”
140. 门店找不到收货单,“非油菜单->门店管理->门店收发管理-门店收货单”路径找不到收货单
139. 锁定库存解锁时找不到库存信息
138. 加油站尿素没有订单,分公司已下发,在收货里没有
137. 盘点时提示已存在启动的盘点单号
136. 尿素盘点提示不能录入小数
135. 后台管理门户内看不到入库/调拨单
134. 后台非油报表无法打印,已按照提示下载打印服务,还是无法打印。
133. 门店收货单操作“记账”收货不成功,提示“记账中,请稍后”
132. 销售非油商品的时候出现异常,库存被锁,站里需要解锁
131. 非油品收货单收不到
130. 便利店商品入库 显示记账失败
129. 非油移库单,3.0系统往2.0系统移库,没有出库单
128. 便利店日报,销售额小计和合计金额,有时两个数字不一样。
127. 便利店退单号加油站看不到
126. 便利店退货单如何查询
125. 便利店非油调拨单,分公司做完调拨后,站内的调拨单状态是:“”草稿“ 单号 EDFH20230926000005
124. 站内做完实盘操作后库存不变
123. 收货单中有不需要的收货商品
122. 非油商品收货问题
121. 加油站查看不到地市下发的非油收货单,地市多次下发,加油站还是查询不到非油收货单。
120. 站里非油收货成功后,前台库存未更新
119. 3.0系统中非油商品库存和HOS系统中库存不一致
118. 前台看不到非油商品
117. 站级系统找不到收货单:在“非油-门店管理-门店收发货管理-收货单”中找不到收货单。
六、油品库存
站间调拨流程
149. 如何使用自用油业务
148. 库存油品计量账报表里面的油水总高显示的是毫米,与站上实际的不一致
147. 站间调拨
132. 液位仪无法读数,站里使用的是COM2端口,默认配置是COM1端口
液位仪网口和串口连接修改
油品账里液位仪计量温度>40°或者<-40°,无法审核
116. 收油提示:未获取xx油枪泵码值
115. 收油提示:站级服务中断,是继续等待,还是切换成人工计量模式收油?
114. 开始收油的密度不对,无法手工修改。
113. 3.0新站在物流系统中每天早上都收不到油站的库存销量
112. 卸油无法点击开始,显示液位仪计量模式,油品编码错误。
111. 收油结束,没有提交按钮。
110. 2.0天然气没有录入3.0系统录入该收气单提示报错
109. 前台的库存和站级管理门户的与当前液位仪的读数不一致。
108. 加油站未收到配送单据
107. 收油无法点结束,提示结束的体积不能小于开始体积
106. 无法收油,点击操作开始提示请求服务器失败,油罐读数正常
105. 库存油品计量帐报表数据为空
104. 收油无法开始,提示操作失败。
103. 关于收油的说明
102. 液位仪离线,前台油品库存不更新
101. eai里的油库是正确油库,收油的时候变成了错误的油库
五、RPOS/APP开票
RPOS开票时长配置
133. APP批量开票选择订单后,提交不了
RPOS 开票提示:开票中
APP查询发票,查询发票Pdf文件流、url失败错误码:B_B20_500003
104. 前台开完发票后,顾客没有接收到发票信息。
127. RPOS 开票,扫客户已维护的发票抬头二维码出现乱码
多笔订单已合并开票,需线上红冲后换开单笔订单发票,是否支持。
125. RPOS 开票提示:购方识别号长度有误
124. APP开票/保存发票抬头提示:您填写的抬头信息中包含敏感字符,请重新填写!错误码:P_C20_004002。
123. 加油站在前台RPOS开发票提示:商品税率不在可用范围。
122. 线上充值订单如何开票。
100. 前台开票提示:入参条件判断失败!
99. 前台开发票提示发票开具校验异常:组织机构信息获取失败
98. 用户前台开发票提示,部分成功,失败原因:发票明细第一行,电信企业开具汇总项普通发票,只允许商品分类编码303及其子项
97. 开票失败:失败原因1,明细第3行,项目名称包含非法字符!
96. 开票失败:失败原因1.发票明细第1行,成品油单价不能低于1.52元每升。
95. 开票失败 失败原因1、92003 不能开该特殊税率发票,无授权或超出授权时间!
94. 加油站升级3.0后所有发票都无法开具,提示:开票失败,失败原因同一uuid请求过于繁忙。
93. 前台RPOS如何换开发票
92. 前台RPOS如何重推发票
91. 如何在3.0系统查询已开发票
90. APP如何换开发票(因选择抬头错误客户需要重新开具发票)
89. APP开票报错:提示发票开具服务(蓝票)异常:订单预处理失败错误码:B_B20_400000
88. RPOS开票提示:订单剩余可开票金额为0!
87. RPOS开票提示:发票开具校验异常:部门信息获取失败
86. RPOS开票提示:开票失败,失败原因:1、请求报文中含有非GBK的字符!
85. RPOS 开票提示:抬头管理服务异常,51企业名片查询服务异常业务逻辑出当accessToken获取生败 accessToken
84. 客户在APP把实体卡的资金转到新的“昆仑e享卡”提示开票类型不一致
83. RPOS 开票提示:发票开具校验异常:商品缺少税收分类编码,暂无法开票,请补充商品配置信息
82. RPOS 开票提示:开票失败,失败原因:1、TCD_389_5:成品油库存不足!
四、会员升级/促销优惠
102. 已升级3.0会员,客户更改身份证姓名后,如何修改3.0账户实名信息
101. APP升级提示:您存在冻结金额,请先解冻后再试
100. 2.0客户到站内不触发app升级弹窗 赵英豪
81. 地市公司人员无法审批营销方案
80. 升级e享卡提示您的身份信息已绑定手机号 ***** ,请先注销该手机号开通的昆仑e享卡(6100)
79. 升级后,原来绑定的实体卡没有了?
78. 3.0会员优惠问题
77. 3.0版本小程序内的会员码如何出示?
76. app中如何查询以往订单消费信息及退款信息。
75. 客户升级成新APP了,到原来2.0系统的加油站还能使用加油卡电子支付吗?
三、资金账户(APP端)
93. 微信小程序充值提示“网络异常”
71.顾客登录3.0app报错系统异常程序猿正在努力解决6100
92. 开通昆仑e享卡无法跳转到人脸识别页面,提示“系统错误(1001)”。张晓艳
91. 好客App-微信支付提示“B_B06_000032:微信预下单失败,异常码:NO_AUTH,异常信息:特约子商户 商户号未授权服务商的产品权限 PAY_ERROR_001”
充值提示:[S_B06_999999]系统繁忙请稍后再试充值提示:获取3.0地市虚拟网点失败
72. 如何注销3.0账户
70. 顾客登录3.0app报错系统异常程序猿正在努力解决6100
74. 如何查看APP版本号
73. 实体卡姓名与身份证姓名不一致,无法绑卡
72. APP升级问题:用户在升级3.0以后,绑卡刷脸提示:调用会员中心接口异常
71. APP绑卡报错:系统异常,程序猿正在努力解决中或绑卡数量超限
70. 办理实体卡时证件号输入错误,升级后无法绑卡
69. APP实体卡界面显示有余额,在支付界面显示余额为0?
68. 车队端App的支付方式支持哪几种?
67. 升3.0昆仑e享卡时,提示:您的实名信息已登记到其他账号中,当前账号无法继续认证PB02003203
66. 驾驶证办理的个人实体卡,可以线上绑卡使用吗
65. 顾客实名认证时提示[1]实名认证信息不一致!
64. 客户充值时提示[B_B07_102002]昆仑 e 享卡状态异常,原因:电子卡未迁移冻结
63. 客户绑卡时提示[P_B07_212006]调用 2.0 获取绑卡信息,59000018:卡片不存在
62. APP升级 3.0 时提示 P_B02_901007 该电子卡在卡系统无详细信息,无法进行升级(6100)或 未查询到电子卡信息,无法进行迁移
61. APP 加油卡绑定时,提示账户中心同步绑卡数据失败!当前卡号已被他人绑定
APP 内顾客充值未到账问题
59. APP中军人优待证如何申请
58. APP 报错提示:您的昆仑 e 享卡已被冻结,请联系客服解冻。
57. 昆仑e享卡注销
二、APP/小程序油品销售
69. App或微信、支付宝小程序充值,没有支付方式选项
68. 前台支付报以下错误
67. 3.0APP用户在聚合支付POS站点支付完成之后在订单页面查询不到具体消费信息
66. 顾客app充值报错该笔订单存在风险,暂时无法进行充值
65. 中油好客E站微信小程序-e享卡支付报错“校验账户消费限制信息【定点油站】失败”
64. 中油好客E站APP点开提示当前加油站停止营业
63. 如何更换App登录手机号
56. 微信小程序支付报错:支付遇到未知异常,请稍后再试
55. App-微信充值报错“B B06 000032:微信预下单失败,异常码:SIGN_ERROR,异常信息:商户未设置加密的密钥,请登录商户平台操作!**”
54. 支付报错‘P_B07_701012:状态:注册失败-[P_B07_705001]网络回复[HTTP]状态错误,HTTP Status; 401 PAY ERROR_001’
53. App加油支付报错
52. APP付款码不显示
51. 客户使用APP预约加油授权码支付时无法定位到站点。
50. app 如何修改支付密码
49. 3.0顾客去老站加油提示请选择油品
48. APP 报错提示:密码输错次数超限,锁定 24 小时
47. APP 内支付时提示 P_B23_405008:LUK 已过期
46. APP或小程序在支付时提示 网络异常:undefined
45. App支付报错‘[BB05_000017]请求的站级不在线:1-A1201-C010-S014’
44. APP首页不显示当前站点
43. App/小程序支付时提示B_B23_408005:安全码数据已过期
42. App/小程序站点地图油站定位不准确或搜索不到加油站或新会员到老站会员码不显示。
41. APP 支付时提示 P_B07_701000:状态未就绪或提示状态:注册中 PAY ERROR 001"
一、RPOS销售
130. 3.0新上线站点 RPOS不能正常显示销售价格
47. 前台登录会员支付带不出优惠券
46. 积分换购补录
45. 站内前台无法刷卡,提示:RPOS时间异常-251690383399000
44. 顾客出示会员码,提示二维码数据签名错误
43. 前台扫微信或者支付宝报错: 查询支付方式异常,异常信息:未查到此支付码对应的支付方式
4. 用户在支付过程中退出,设备宕机、或存在混合支付的情况/室外APP未支付成功,到室内支付时提示重复交易
40. 无法刷卡,前台报错“RPOS???7???”
39. 前台微信退款报错“特约子商户商户号未授权服务商的产品权限”
38. . 云闪付 支付报错“第三方支付平台被扫失败,异常码;异常信息支付失败”
37. 前台刷卡、微信支付的时候报错 “ EPS??”
36. 泸州老窖组合套餐新品(中珠葡萄酒)营销活动不生效。
35. 非油商品无法凭票退货提示“加油站风险防控系统等待审核”(此问题只限于处理重庆凭票退货问题)。
34. 站上只有一个非油商品无法销售
33. 顾客支付200元成功点未消,查看订单状态为待支付,有顾客的支付凭证。
32. 前台会员登录后电子钱包中使用掌纹支付提示查询支付参数异常,异常信息未查询到收银台,不能支付
31. 用户反馈中台查询到的结算方式和实际结算方式不一致
30. 油品换完号前台加油枪提示:配置丢失
29. 加价购满100元加15元换一瓶复合剂141元油品+15元=156元 系统自动核销了一张20元非油券,实际支付136元,站内反馈该非油电子券一般是不应该核销的!
28. 用户咨询,现金券和优惠券的区别。
27. 加油不显示点,只有枪。
26. 室外插卡加油提示取油品信息失败
25. 云闪付支付报错‘查询支付参数异常,异常信息:未查询到当前收银台对应的商户’
29. 前台扫码销售商品提示:“没有找到此商品”,实际上存货库存中有商品库存
23. 前台打印小票,上面的电话和加油站的实际电话不一致
22. 油尿混合加油机,前台油枪打红叉
21. 新上线3.0系统,前台油枪不显示油枪,提示站级服务器异常
20. 预授权订单取消
19. 前台支付一直在转圈,无法进行支付
18. 在3.0系统中查询某种商品销售明细,在销售明细表中和便利店商品交易明细表中记录数不一致
17. RPOS交易结算问题,混合订单客户中途不想要非油商品
16. 3.0系统 电子券核销流程
14. 非油商品顾客不想要了,没有支付无法取消订单,提示:订单取消失败,订单支付未完成,无法中途退出。
13. 数据库里面油枪状态为2,但是前台所有的油枪都不显示。
12. 前台调出挂起交易提示:无此条记录
11. 银行卡支付成功点还在前台,同步订单无效
10. EPS 刷卡失败,提示:EPS 返回支付结果为失败!
9. 营业日切换后,前台RPOS状态栏显示的营业日未更新
8. 积分兑换
7. 离线模式:前台RPOS提示“自动检测当前已离线是否切换pos离线模式?”
6. 加油后前台没产生点,站内不能确认具体金额。
5. 2#枪加油不产生点
4. 交易不消点(红点)解决方案:
3. 交易灰点
2. 交易完成已挂枪,RPOS 没有点
1. 油品订单结算方式误操作点成其他支付、现金支付,需要调整支付方式或撤销
知识库 | 2024
-
+
首页
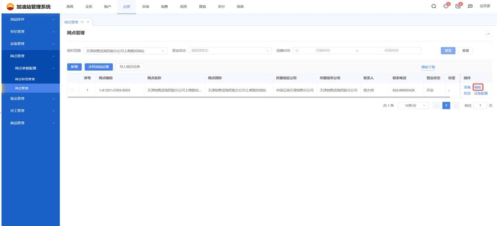
5、问题描述:用户到站支付时好客 App/小程序站点地图油站定位超过500米。
根因分析:该站点在 3.0 管理门户中经纬度维护问题,因为3.0限制的500米,2.0限制的时1公里 解决方案:可告知站内联系分公司。修改网上服务平台内经纬度后并同步到 3.0 管理系统--> 运营--> 网点管理 --> 网点管理 --> 编辑内维护经度以及纬度。  
zjxs
2024年3月26日 08:20
21
转发文档
收藏文档
上一篇
下一篇
手机扫码
复制链接
手机扫一扫转发分享
复制链接
Markdown文件
Word文件
PDF文档
PDF文档(打印)
分享
链接
类型
密码
更新密码
有效期